IPASIService2019GetEvaluatedMarkStatus Method Provincial Approach to Student Information API
This service will return the Evaluated Mark Status objects based on the Evaluated Mark Id(s) passed in.

Namespace: PASI.ServiceContract
Assembly: PASI.ServiceContract (in PASI.ServiceContract.dll) Version: 9.25.26.0 (9.25.26.0)
Syntax

List<EvaluatedMarkStatusResponse> GetEvaluatedMarkStatus(
	EvaluatedMarkStatusRequest request
)

Parameters

request
Type: PASI.DataContract.V201204EvaluatedMarkStatusRequest
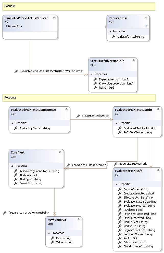
The request contains a list of Evaluated Mark Id (GUID) and a list of Evaluated Mark version numbers the client is aware of (not Evaluated Mark Status version).

Return Value

Type: ListEvaluatedMarkStatusResponse
A list of EvaluatedMarkStatusResponse object. Each response object may contain one or more CoreAlerts, the source Evaluated Mark version number that created this status, and the source Evaluated Mark object itself. Each CoreAlert represents a piece of Evaluated Mark information that may need correction. For more information on CoreAlerts see the overview section here.

Service Validations

The following codes can be returned from the service operation. This list also shows core alerts that could be generated as a result calling this service. These codes are in addition to the standard set of codes that can be returned defined as in the Approach to Error Reporting. Click the link for the details.

40303, 40305, 40306, 40316, 40317, 40319, 40320, 40326, 40330, 40331, 40332, 40333, 40334, 40335, 40336, 40337, 40338, 40341, 40343, 40345, 40348, 40354, 40355, 40357, 40358, 40359, 40361, 40362, 40366, 40371, 40372, 40376, 40378, 40383, 40387, 40389, 40390, 40395, 40398, 40400
Remarks

This service is intended to be used during the data synchronization process using the IsDataAvailable service. See the Expected Versions section for important details on how this service will return data.

This service will return one or more EvaluatedMarkStatus objects. These represent the current core alerts attached to each Evaluated Mark record in the PASI core. This information can then be used to create end user work items when data changes are required.
The EvaluatedMarkStatusResponse object will contains the source Evaluated Mark object if the KnownEvaluatedMarkVersion in the request is not equal to the version used to calculate the status (this may result in PASI retrieving the proper version of the Evaluated Mark from the Shadow table). If the KnownEvaluatedMarkVersion is equal to the current version or the current version was not used (KnownEvaluatedMarkVersion is null) to create the current status (Evaluated Mark is newer) than nothing is returned.

The process that generates the Status object in PASI core is asynchronous. This process is initiated by submitting an Evaluated Mark (calling SubmitEvaluatedMark) but the completion is dependent on the number of Evaluated Marks being submitted at the time by all PASI clients. With this in mind the best strategy for obtaining the status object as soon as available is through the use of the IsDataAvailable service. Even if there are no issues with an Evaluated Mark a status object will still be generated.

Since the business rules surrounding an Evaluated Mark are dependent on more than just the information supplied by the Evaluated Mark an Evaluated Mark Status object can change even if the Evaluated Mark doesn't. Below is a list of actions that can trigger an Evaluated Mark Status to be updated in PASI core:
  • Evaluated Mark – Submitting an update to the Evaluated Mark
  • Student School Enrolment – Any of the submit Student School Enrolment services are called
  • SchoolCalendarYear – PASI core receives an update to a calendar from the Ministry
  • School – PASI core receives an update to a School from the Ministry
  • SchoolAuthority – PASI core receives an update to a School Authority from the Ministry
  • Evaluated Mark Status Acknowledgment - By Acknowledging a core alert the status object is regenerated so the version number is increase and it will be synchronized.

Request and Response Class Diagram



Request Fields

Full Property NameTypeRequiredOther Attributes
CallerInfoCallerInfoYes
CallerInfo.ClientMessageIDStringYesValue must be no more than 50 characters Value must not have control characters, leading, trailing or multiple embedded spaces. Content must not match regular expression: ^\s|\s{2,}|\s$|[\x00-\x19]|[\x7F-\x9F]|[^\x00-\xFF]
CallerInfo.SentUtcTimeDateTimeYes
CallerInfo.SoftwareSoftwareYes
CallerInfo.Software.BuildNumberStringYesValue must be no more than 30 characters Value must not have control characters, leading, trailing or multiple embedded spaces. Content must not match regular expression: ^\s|\s{2,}|\s$|[\x00-\x19]|[\x7F-\x9F]|[^\x00-\xFF]
CallerInfo.Software.ManufacturerStringYesValue must be no more than 100 characters Value must not have control characters, leading, trailing or multiple embedded spaces. Content must not match regular expression: ^\s|\s{2,}|\s$|[\x00-\x19]|[\x7F-\x9F]|[^\x00-\xFF]
CallerInfo.Software.ProductStringYesValue must be no more than 100 characters Value must not have control characters, leading, trailing or multiple embedded spaces. Content must not match regular expression: ^\s|\s{2,}|\s$|[\x00-\x19]|[\x7F-\x9F]|[^\x00-\xFF]
CallerInfo.Software.VersionStringYesValue must be no more than 30 characters Value must not have control characters, leading, trailing or multiple embedded spaces. Content must not match regular expression: ^\s|\s{2,}|\s$|[\x00-\x19]|[\x7F-\x9F]|[^\x00-\xFF]
CallerInfo.UserUserYes
CallerInfo.User.IPAddressStringYesValue must be no more than 50 characters Value must not have control characters, leading, trailing or multiple embedded spaces. Content must not match regular expression: ^\s|\s{2,}|\s$|[\x00-\x19]|[\x7F-\x9F]|[^\x00-\xFF]
CallerInfo.User.LocalIDStringYesValue must be no more than 50 characters Value must not have control characters, leading, trailing or multiple embedded spaces. Content must not match regular expression: ^\s|\s{2,}|\s$|[\x00-\x19]|[\x7F-\x9F]|[^\x00-\xFF]
CallerInfo.User.NameStringYesValue must be no more than 100 characters Value must not have control characters, leading, trailing or multiple embedded spaces. Content must not match regular expression: ^\s|\s{2,}|\s$|[\x00-\x19]|[\x7F-\x9F]|[^\x00-\xFF]
CallerInfo.User.OrganizationCodeStringYesValue must be no more than 6 characters
EvaluatedMarkIdsList<StatusRefIdVersionInfo>Yes
EvaluatedMarkIds.ExpectedVersionNullable`1No
EvaluatedMarkIds.KnownSourceVersionNullable`1No
EvaluatedMarkIds.RefIdGuidYes


Response Fields

Full Property NameTypeRequiredOther Attributes
List<EvaluatedMarkStatusResponse>List<EvaluatedMarkStatusResponse>No
List<EvaluatedMarkStatusResponse>.AvailabilityStatusStringNo
List<EvaluatedMarkStatusResponse>.EvaluatedMarkStatusEvaluatedMarkStatusInfoNo
List<EvaluatedMarkStatusResponse>.EvaluatedMarkStatus.CoreAlertsList<CoreAlert>No
List<EvaluatedMarkStatusResponse>.EvaluatedMarkStatus.CoreAlerts.AcknowledgementStatusStringNo
List<EvaluatedMarkStatusResponse>.EvaluatedMarkStatus.CoreAlerts.AlertCodeInt32Yes
List<EvaluatedMarkStatusResponse>.EvaluatedMarkStatus.CoreAlerts.AlertTypeStringYes
List<EvaluatedMarkStatusResponse>.EvaluatedMarkStatus.CoreAlerts.ArgumentsList<KeyValuePair>No
List<EvaluatedMarkStatusResponse>.EvaluatedMarkStatus.CoreAlerts.Arguments.KeyStringYes
List<EvaluatedMarkStatusResponse>.EvaluatedMarkStatus.CoreAlerts.Arguments.ValueStringYesPASI.Validation.Schema.IsNotRequired
List<EvaluatedMarkStatusResponse>.EvaluatedMarkStatus.CoreAlerts.DescriptionStringNo
List<EvaluatedMarkStatusResponse>.EvaluatedMarkStatus.EvaluatedMarkRefIdGuidNo
List<EvaluatedMarkStatusResponse>.EvaluatedMarkStatus.PASICoreVersionInt64No
List<EvaluatedMarkStatusResponse>.EvaluatedMarkStatus.SourceEvaluatedMarkEvaluatedMarkInfoNo
List<EvaluatedMarkStatusResponse>.EvaluatedMarkStatus.SourceEvaluatedMark.CourseCodeStringYesValue must be 7 characters
List<EvaluatedMarkStatusResponse>.EvaluatedMarkStatus.SourceEvaluatedMark.CreditsAttemptedInt16Yes
List<EvaluatedMarkStatusResponse>.EvaluatedMarkStatus.SourceEvaluatedMark.EffectiveUtcDateTimeNo
List<EvaluatedMarkStatusResponse>.EvaluatedMarkStatus.SourceEvaluatedMark.EvaluationDateDateTimeYes
List<EvaluatedMarkStatusResponse>.EvaluatedMarkStatus.SourceEvaluatedMark.EvaluationMethodStringYesValue must be an appropriate EvaluationMethod code value
List<EvaluatedMarkStatusResponse>.EvaluatedMarkStatus.SourceEvaluatedMark.IsDeletedBooleanYes
List<EvaluatedMarkStatusResponse>.EvaluatedMarkStatus.SourceEvaluatedMark.IsFundingRequestedBooleanYes
List<EvaluatedMarkStatusResponse>.EvaluatedMarkStatus.SourceEvaluatedMark.IsMarkApprovedBooleanYes
List<EvaluatedMarkStatusResponse>.EvaluatedMarkStatus.SourceEvaluatedMark.MarkFormatStringYesValue must be an appropriate MarkFormat code value
List<EvaluatedMarkStatusResponse>.EvaluatedMarkStatus.SourceEvaluatedMark.MarkValueStringYesValue must be no more than 3 characters
List<EvaluatedMarkStatusResponse>.EvaluatedMarkStatus.SourceEvaluatedMark.OrganizationCodeStringYesValue must be a valid organization code (e.g. s.1312).
List<EvaluatedMarkStatusResponse>.EvaluatedMarkStatus.SourceEvaluatedMark.PASICoreVersionInt64Yes
List<EvaluatedMarkStatusResponse>.EvaluatedMarkStatus.SourceEvaluatedMark.RefIdGuidYes
List<EvaluatedMarkStatusResponse>.EvaluatedMarkStatus.SourceEvaluatedMark.SchoolYearInt16YesValue must be between 1900 and 2100
List<EvaluatedMarkStatusResponse>.EvaluatedMarkStatus.SourceEvaluatedMark.StateProvinceIdStringYesValue must be in the form of a number between '000000001' and '999999999'
See Also

Reference