IPASIService2020GetStudentSchoolEnrolmentAuditEvents Method Provincial Approach to Student Information API
This service enables a PASI Client to retrieve the audit history outlining all the changes made to a particular School Enrolment. PASI Clients who can update the SSE information will also be able to view student school enrolment audit history.

Namespace: PASI.ServiceContract
Assembly: PASI.ServiceContract (in PASI.ServiceContract.dll) Version: 9.25.26.0 (9.25.26.0)
Syntax

StudentSchoolEnrolmentAuditResponse GetStudentSchoolEnrolmentAuditEvents(
	StudentSchoolEnrolmentAuditRequest request
)

Parameters

request
Type: PASI.DataContract.V2009StudentSchoolEnrolmentAuditRequest
The request contains a SSE Ref Id (GUID) that is used to indicate the SSE for which audit information will be returned.

Return Value

Type: StudentSchoolEnrolmentAuditResponse
The response contains a list of StudentSchoolEnrolmentAuditInfo which contains SSE and Audit data for the specified SSE. The audit information includes organization, user and date the record was last modified.

Service Validations

The following codes can be returned from the service operation. This list also shows core alerts that could be generated as a result calling this service. These codes are in addition to the standard set of codes that can be returned defined as in the Approach to Error Reporting. Click the link for the details.

9040, 40218
Remarks

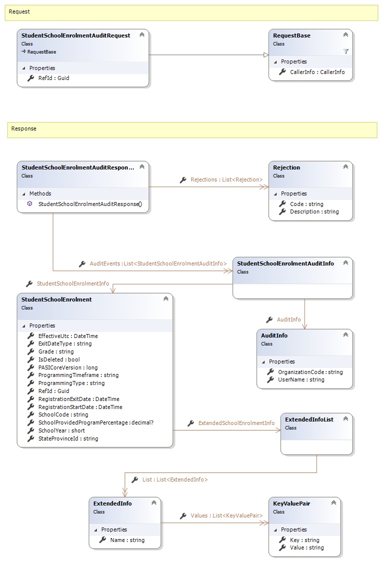
Request and Response Class Diagram



Request Fields

Full Property NameTypeRequiredOther Attributes
CallerInfoCallerInfoYes
CallerInfo.ClientMessageIDStringYesValue must be no more than 50 characters Value must not have control characters, leading, trailing or multiple embedded spaces. Content must not match regular expression: ^\s|\s{2,}|\s$|[\x00-\x19]|[\x7F-\x9F]|[^\x00-\xFF]
CallerInfo.SentUtcTimeDateTimeYes
CallerInfo.SoftwareSoftwareYes
CallerInfo.Software.BuildNumberStringYesValue must be no more than 30 characters Value must not have control characters, leading, trailing or multiple embedded spaces. Content must not match regular expression: ^\s|\s{2,}|\s$|[\x00-\x19]|[\x7F-\x9F]|[^\x00-\xFF]
CallerInfo.Software.ManufacturerStringYesValue must be no more than 100 characters Value must not have control characters, leading, trailing or multiple embedded spaces. Content must not match regular expression: ^\s|\s{2,}|\s$|[\x00-\x19]|[\x7F-\x9F]|[^\x00-\xFF]
CallerInfo.Software.ProductStringYesValue must be no more than 100 characters Value must not have control characters, leading, trailing or multiple embedded spaces. Content must not match regular expression: ^\s|\s{2,}|\s$|[\x00-\x19]|[\x7F-\x9F]|[^\x00-\xFF]
CallerInfo.Software.VersionStringYesValue must be no more than 30 characters Value must not have control characters, leading, trailing or multiple embedded spaces. Content must not match regular expression: ^\s|\s{2,}|\s$|[\x00-\x19]|[\x7F-\x9F]|[^\x00-\xFF]
CallerInfo.UserUserYes
CallerInfo.User.IPAddressStringYesValue must be no more than 50 characters Value must not have control characters, leading, trailing or multiple embedded spaces. Content must not match regular expression: ^\s|\s{2,}|\s$|[\x00-\x19]|[\x7F-\x9F]|[^\x00-\xFF]
CallerInfo.User.LocalIDStringYesValue must be no more than 50 characters Value must not have control characters, leading, trailing or multiple embedded spaces. Content must not match regular expression: ^\s|\s{2,}|\s$|[\x00-\x19]|[\x7F-\x9F]|[^\x00-\xFF]
CallerInfo.User.NameStringYesValue must be no more than 100 characters Value must not have control characters, leading, trailing or multiple embedded spaces. Content must not match regular expression: ^\s|\s{2,}|\s$|[\x00-\x19]|[\x7F-\x9F]|[^\x00-\xFF]
CallerInfo.User.OrganizationCodeStringYesValue must be no more than 6 characters
RefIdGuidYes


Response Fields

Full Property NameTypeRequiredOther Attributes
StudentSchoolEnrolmentAuditResponse.AuditEventsList<StudentSchoolEnrolmentAuditInfo>Yes
StudentSchoolEnrolmentAuditResponse.AuditEvents.AuditInfoAuditInfoYes
StudentSchoolEnrolmentAuditResponse.AuditEvents.AuditInfo.OrganizationCodeStringNo
StudentSchoolEnrolmentAuditResponse.AuditEvents.AuditInfo.UserNameStringNo
StudentSchoolEnrolmentAuditResponse.AuditEvents.StudentSchoolEnrolmentInfoStudentSchoolEnrolmentYes
StudentSchoolEnrolmentAuditResponse.AuditEvents.StudentSchoolEnrolmentInfo.EffectiveUtcDateTimeNo
StudentSchoolEnrolmentAuditResponse.AuditEvents.StudentSchoolEnrolmentInfo.ExitDateTypeStringYesValue must be an appropriate ExitDateType code value
StudentSchoolEnrolmentAuditResponse.AuditEvents.StudentSchoolEnrolmentInfo.ExtendedSchoolEnrolmentInfoExtendedInfoListNoName: SISV1
KeyRequiredMaxElementsAttributes
LocalStudentIdNo1Value must contain between 1 and 15 characters
ResidentBoardNo1Value must be in the form of a number between '0001' and '9999'
FrancophoneBoardNo1Value must be in the form of a number between '0001' and '9999'
FNMIDeclarationNo1Value must be an appropriate FNMIDeclaration code value
FrenchHoursOfInstructionNo1Value must be in the form of a number between '1' and '9999'
EnrolmentTypeCodesNo3Value must be an appropriate EnrolmentTypeCodes code value
ExceptionCodesNo2Value must be an appropriate ExceptionCodes code value
GrantsProgramCodesNo3Value must be an appropriate GrantsProgramCodes code value
StudentSchoolEnrolmentAuditResponse.AuditEvents.StudentSchoolEnrolmentInfo.ExtendedSchoolEnrolmentInfo.ListList<ExtendedInfo>Yes
StudentSchoolEnrolmentAuditResponse.AuditEvents.StudentSchoolEnrolmentInfo.ExtendedSchoolEnrolmentInfo.List.NameStringYesValue must not have control characters, leading, trailing or multiple embedded spaces. Content must not match regular expression: ^\s|\s{2,}|\s$|[\x00-\x19]|[\x7F-\x9F]|[^\x00-\xFF]
StudentSchoolEnrolmentAuditResponse.AuditEvents.StudentSchoolEnrolmentInfo.ExtendedSchoolEnrolmentInfo.List.ValuesList<KeyValuePair>Yes
StudentSchoolEnrolmentAuditResponse.AuditEvents.StudentSchoolEnrolmentInfo.ExtendedSchoolEnrolmentInfo.List.Values.KeyStringYes
StudentSchoolEnrolmentAuditResponse.AuditEvents.StudentSchoolEnrolmentInfo.ExtendedSchoolEnrolmentInfo.List.Values.ValueStringYesPASI.Validation.Schema.IsNotRequired
StudentSchoolEnrolmentAuditResponse.AuditEvents.StudentSchoolEnrolmentInfo.GradeStringYesValue must be an appropriate GradeCode code value
StudentSchoolEnrolmentAuditResponse.AuditEvents.StudentSchoolEnrolmentInfo.IsDeletedBooleanYes
StudentSchoolEnrolmentAuditResponse.AuditEvents.StudentSchoolEnrolmentInfo.PASICoreVersionInt64Yes
StudentSchoolEnrolmentAuditResponse.AuditEvents.StudentSchoolEnrolmentInfo.ProgrammingTimeframeStringYesValue must be an appropriate ProgrammingTimeframe code value
StudentSchoolEnrolmentAuditResponse.AuditEvents.StudentSchoolEnrolmentInfo.ProgrammingTypeStringYesValue must be an appropriate ProgrammingType code value
StudentSchoolEnrolmentAuditResponse.AuditEvents.StudentSchoolEnrolmentInfo.RefIdGuidYes
StudentSchoolEnrolmentAuditResponse.AuditEvents.StudentSchoolEnrolmentInfo.RegistrationExitDateDateTimeYes
StudentSchoolEnrolmentAuditResponse.AuditEvents.StudentSchoolEnrolmentInfo.RegistrationStartDateDateTimeYes
StudentSchoolEnrolmentAuditResponse.AuditEvents.StudentSchoolEnrolmentInfo.SchoolCodeStringYesValue must be in the form of a number between '0001' and '9999'
StudentSchoolEnrolmentAuditResponse.AuditEvents.StudentSchoolEnrolmentInfo.SchoolProvidedProgramPercentageNullable`1No
StudentSchoolEnrolmentAuditResponse.AuditEvents.StudentSchoolEnrolmentInfo.SchoolYearInt16YesValue must be between 1900 and 2100
StudentSchoolEnrolmentAuditResponse.AuditEvents.StudentSchoolEnrolmentInfo.StateProvinceIdStringYesValue must be in the form of a number between '000000001' and '999999999'
StudentSchoolEnrolmentAuditResponse.RejectionsList<Rejection>No
StudentSchoolEnrolmentAuditResponse.Rejections.CodeStringYes
StudentSchoolEnrolmentAuditResponse.Rejections.DescriptionStringYes
See Also

Reference