This service will return the enrolment status objects based on the enrolment Id(s) passed in.
Namespace: PASI.ServiceContract
Assembly: PASI.ServiceContract (in PASI.ServiceContract.dll) Version: 9.25.26.0 (9.25.26.0)
Syntax
List<StudentSchoolEnrolmentStatusResponse> GetStudentSchoolEnrolmentStatus( StudentSchoolEnrolmentStatusRequest request )
Parameters
- request
- Type: PASI.DataContract.V201204StudentSchoolEnrolmentStatusRequest
The request contains a list of enrolment RefIds the client wishes to retrieve status object for.
Return Value
Type: ListStudentSchoolEnrolmentStatusResponseA list of StudentSchoolEnrolmentStatusResponse object. Each response object may contain one or more CoreAlerts. Each CoreAlert represents a piece of enrolment information that may need correction. For more information on CoreAlerts see the overview section here.
Service Validations
The following codes can be returned from the service operation. This list also shows core alerts that could be generated as a result calling this service. These codes are in addition to the standard set of codes that can be returned defined as in the Approach to Error Reporting. Click the link for the details.
10002, 10003, 10004, 10005, 10006, 10007, 10008, 10010, 10011, 10012, 10013, 10014, 10015, 10017, 10018, 10019, 10021, 10023, 10024, 10025, 10026, 10027, 10028, 10029, 10030, 10031, 10032, 10033, 10035, 10037, 10038, 10039, 10040, 10041, 10042, 10043, 10044, 10045, 10046, 10047, 10048, 10049, 10050, 10051, 10052, 10053, 10054, 10055, 10060, 10063, 10065, 10068, 10069, 10070, 10071, 10072, 10074, 10076, 10077, 10078, 10081, 10082, 10085, 10086, 10090, 10091, 10092, 10093, 10094, 10095, 10096, 10100, 10101, 10102, 10105, 10106, 10108, 10110, 10111, 10112, 10113, 10114, 10116, 10119, 10120, 10121, 10122, 10123, 10124, 10128, 10129, 10132, 10135, 10136, 10141, 10142, 10143, 10154, 10155, 11624, 14060, 65089, 65090Remarks
This service will return one or more StudentSchoolEnrolmentStatus objects. These represent the current core alerts attached to each student school enrolment record in the PASI core. This information can then be used to create end user work items when data changes are required.
The process that generates the Status object in PASI core is asynchronous. This process is initiated by submitting an enrolment (calling SubmitStudentSchoolEnrolment) but the completion is dependent on the number of enrolments being submitted at the time by all PASI clients. With this in mind the best strategy for obtaining the status object as soon as available is through the use of the IsDataAvailable service. Even if there are no issues with an enrolment a status object will still be generated.
Since the business rules surrounding an enrolment are dependent on more than just the information supplied by the enrolment an enrolment status object can change even if the enrolment doesn't. Below is a list of actions that can trigger an enrolment status to be updated in PASI core:
- Enrolment – Submitting an update to the enrolment
- Student – Any of the submit student services are called
- SchoolCalendarYear – PASI core receives an update to a calendar from the Ministry
- School – PASI core receives an update to a School from the Ministry
- SchoolAuthority – PASI core receives an update to a School Authority from the Ministry
- Enrolment Status Acknowledgment - By Acknowledging a core alert the status object is regenerated so the version number is increase and it will be synchronized.
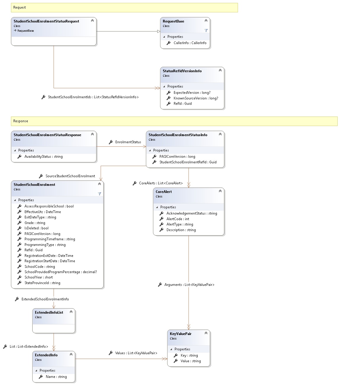
Request and Response Class Diagram

Request Fields
| Full Property Name | Type | Required | Other Attributes |
|---|---|---|---|
| CallerInfo | CallerInfo | Yes | |
| CallerInfo.ClientMessageID | String | Yes | Value must be no more than 50 characters Value must not have control characters, leading, trailing or multiple embedded spaces. Content must not match regular expression: ^\s|\s{2,}|\s$|[\x00-\x19]|[\x7F-\x9F]|[^\x00-\xFF] |
| CallerInfo.SentUtcTime | DateTime | Yes | |
| CallerInfo.Software | Software | Yes | |
| CallerInfo.Software.BuildNumber | String | Yes | Value must be no more than 30 characters Value must not have control characters, leading, trailing or multiple embedded spaces. Content must not match regular expression: ^\s|\s{2,}|\s$|[\x00-\x19]|[\x7F-\x9F]|[^\x00-\xFF] |
| CallerInfo.Software.Manufacturer | String | Yes | Value must be no more than 100 characters Value must not have control characters, leading, trailing or multiple embedded spaces. Content must not match regular expression: ^\s|\s{2,}|\s$|[\x00-\x19]|[\x7F-\x9F]|[^\x00-\xFF] |
| CallerInfo.Software.Product | String | Yes | Value must be no more than 100 characters Value must not have control characters, leading, trailing or multiple embedded spaces. Content must not match regular expression: ^\s|\s{2,}|\s$|[\x00-\x19]|[\x7F-\x9F]|[^\x00-\xFF] |
| CallerInfo.Software.Version | String | Yes | Value must be no more than 30 characters Value must not have control characters, leading, trailing or multiple embedded spaces. Content must not match regular expression: ^\s|\s{2,}|\s$|[\x00-\x19]|[\x7F-\x9F]|[^\x00-\xFF] |
| CallerInfo.User | User | Yes | |
| CallerInfo.User.IPAddress | String | Yes | Value must be no more than 50 characters Value must not have control characters, leading, trailing or multiple embedded spaces. Content must not match regular expression: ^\s|\s{2,}|\s$|[\x00-\x19]|[\x7F-\x9F]|[^\x00-\xFF] |
| CallerInfo.User.LocalID | String | Yes | Value must be no more than 50 characters Value must not have control characters, leading, trailing or multiple embedded spaces. Content must not match regular expression: ^\s|\s{2,}|\s$|[\x00-\x19]|[\x7F-\x9F]|[^\x00-\xFF] |
| CallerInfo.User.Name | String | Yes | Value must be no more than 100 characters Value must not have control characters, leading, trailing or multiple embedded spaces. Content must not match regular expression: ^\s|\s{2,}|\s$|[\x00-\x19]|[\x7F-\x9F]|[^\x00-\xFF] |
| CallerInfo.User.OrganizationCode | String | Yes | Value must be no more than 6 characters |
| StudentSchoolEnrolmentIds | List<StatusRefIdVersionInfo> | Yes | |
| StudentSchoolEnrolmentIds.ExpectedVersion | Nullable`1 | No | |
| StudentSchoolEnrolmentIds.KnownSourceVersion | Nullable`1 | No | |
| StudentSchoolEnrolmentIds.RefId | Guid | Yes |
Response Fields
See Also