This service enables update student document quality assurance results
Namespace: PASI.ServiceContract
Assembly: PASI.ServiceContract (in PASI.ServiceContract.dll) Version: 9.28.37.5 (9.28.37.5)
Syntax
SubmitResponse SubmitStudentRecordDocumentQualityAssurance( SubmitStudentRecordDocumentQualityAssuranceRequest request )
Parameters
- request
- Type: PASI.DataContract.V2018SubmitStudentRecordDocumentQualityAssuranceRequest
Contains the information needed to update student document's quality assurance result
Return Value
Type: SubmitResponseService Validations
The following codes can be returned from the service operation. This list also shows core alerts that could be generated as a result calling this service. These codes are in addition to the standard set of codes that can be returned defined as in the Approach to Error Reporting. Click the link for the details.
9023, 65019, 65046, 65117, 65118Remarks
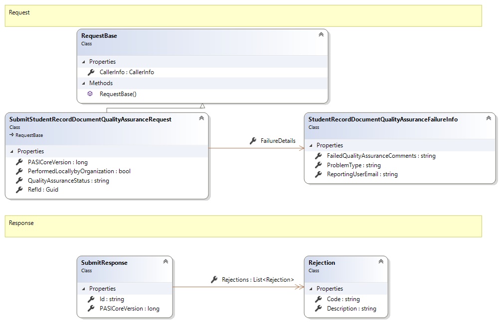
Request and Response Class Diagram

Request Fields
| Full Property Name | Type | Required | Other Attributes |
|---|---|---|---|
| CallerInfo | CallerInfo | Yes | |
| CallerInfo.ClientMessageID | String | Yes | Value must be no more than 50 characters Value must not have control characters, leading, trailing or multiple embedded spaces. Content must not match regular expression: ^\s|\s{2,}|\s$|[\x00-\x19]|[\x7F-\x9F]|[^\x00-\xFF] |
| CallerInfo.SentUtcTime | DateTime | Yes | |
| CallerInfo.Software | Software | Yes | |
| CallerInfo.Software.BuildNumber | String | Yes | Value must be no more than 30 characters Value must not have control characters, leading, trailing or multiple embedded spaces. Content must not match regular expression: ^\s|\s{2,}|\s$|[\x00-\x19]|[\x7F-\x9F]|[^\x00-\xFF] |
| CallerInfo.Software.Manufacturer | String | Yes | Value must be no more than 100 characters Value must not have control characters, leading, trailing or multiple embedded spaces. Content must not match regular expression: ^\s|\s{2,}|\s$|[\x00-\x19]|[\x7F-\x9F]|[^\x00-\xFF] |
| CallerInfo.Software.Product | String | Yes | Value must be no more than 100 characters Value must not have control characters, leading, trailing or multiple embedded spaces. Content must not match regular expression: ^\s|\s{2,}|\s$|[\x00-\x19]|[\x7F-\x9F]|[^\x00-\xFF] |
| CallerInfo.Software.Version | String | Yes | Value must be no more than 30 characters Value must not have control characters, leading, trailing or multiple embedded spaces. Content must not match regular expression: ^\s|\s{2,}|\s$|[\x00-\x19]|[\x7F-\x9F]|[^\x00-\xFF] |
| CallerInfo.User | User | Yes | |
| CallerInfo.User.IPAddress | String | Yes | Value must be no more than 50 characters Value must not have control characters, leading, trailing or multiple embedded spaces. Content must not match regular expression: ^\s|\s{2,}|\s$|[\x00-\x19]|[\x7F-\x9F]|[^\x00-\xFF] |
| CallerInfo.User.LocalID | String | Yes | Value must be no more than 50 characters Value must not have control characters, leading, trailing or multiple embedded spaces. Content must not match regular expression: ^\s|\s{2,}|\s$|[\x00-\x19]|[\x7F-\x9F]|[^\x00-\xFF] |
| CallerInfo.User.Name | String | Yes | Value must be no more than 100 characters Value must not have control characters, leading, trailing or multiple embedded spaces. Content must not match regular expression: ^\s|\s{2,}|\s$|[\x00-\x19]|[\x7F-\x9F]|[^\x00-\xFF] |
| CallerInfo.User.OrganizationCode | String | Yes | Value must be no more than 6 characters |
| FailureDetails | StudentRecordDocumentQualityAssuranceFailureInfo | No | |
| FailureDetails.FailedQualityAssuranceComments | String | Yes | |
| FailureDetails.ProblemType | String | Yes | Value must be an appropriate StudentDocumentProblemType code value |
| FailureDetails.ReportingUserEmail | String | No | |
| PASICoreVersion | Int64 | No | |
| QualityAssuranceStatus | String | Yes | Value must be an appropriate DocumentQAStatus code value |
| RefId | Guid | Yes |
Response Fields
| Full Property Name | Type | Required | Other Attributes |
|---|---|---|---|
| SubmitResponse.Id | String | No | |
| SubmitResponse.PASICoreVersion | Int64 | No | |
| SubmitResponse.Rejections | List<Rejection> | No | |
| SubmitResponse.Rejections.Code | String | Yes | |
| SubmitResponse.Rejections.Description | String | Yes |
See Also