IPASIService2020SubmitDiplomaExamMark Method Provincial Approach to Student Information API
This service is used to add, update and delete Exam Marks. Diploma registrations can be submitted by using the "Registered" ExamMarkStatus. This service can be used to manage a single record, or a list of records at the same time. This allows a PASI Client to record its information in PASI by submitting the information in batches.

Namespace: PASI.ServiceContract
Assembly: PASI.ServiceContract (in PASI.ServiceContract.dll) Version: 9.25.26.0 (9.25.26.0)
Syntax

MultipleSubmitResponse SubmitDiplomaExamMark(
	SubmitDiplomaExamMarkRequest request
)

Parameters

request
Type: PASI.DataContract.V201602SubmitDiplomaExamMarkRequest

Return Value

Type: MultipleSubmitResponse
The response contains a SubmitResponse for each Exam Mark that is submitted. If the submission is successful, the response will include the ReferenceID (Id) and PASICoreVersion. The Rejections property will identify any validation rules that have failed.

Service Validations

The following codes can be returned from the service operation. This list also shows core alerts that could be generated as a result calling this service. These codes are in addition to the standard set of codes that can be returned defined as in the Approach to Error Reporting. Click the link for the details.

9009, 9016, 9017, 9018, 9023, 9024, 9032, 9059, 9062, 9063, 40500, 40501, 40502, 40503, 40504, 40507, 40508, 40510, 40526, 40530, 40531, 40532, 40534, 40536, 40539, 40540, 40541, 40542, 40547, 40550, 40552, 40553, 40554, 40555, 40557, 40559, 40567, 62020, 62022, 62023, 62024
Remarks

Each Exam Mark on the request will be processed individually, therefore some of the updates may be successful while others may fail.

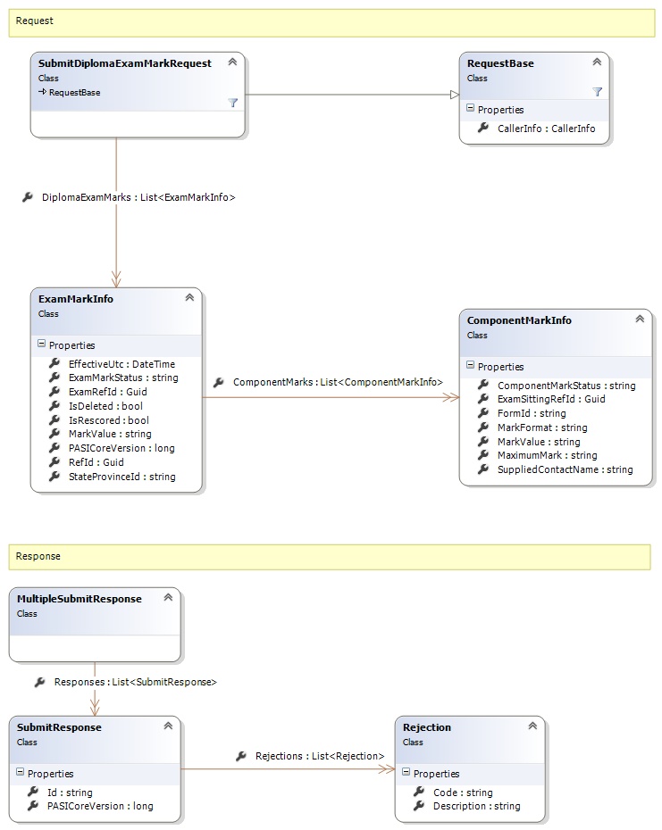
Request and Response Class Diagram



Request Fields

Full Property NameTypeRequiredOther Attributes
CallerInfoCallerInfoYes
CallerInfo.ClientMessageIDStringYesValue must be no more than 50 characters Value must not have control characters, leading, trailing or multiple embedded spaces. Content must not match regular expression: ^\s|\s{2,}|\s$|[\x00-\x19]|[\x7F-\x9F]|[^\x00-\xFF]
CallerInfo.SentUtcTimeDateTimeYes
CallerInfo.SoftwareSoftwareYes
CallerInfo.Software.BuildNumberStringYesValue must be no more than 30 characters Value must not have control characters, leading, trailing or multiple embedded spaces. Content must not match regular expression: ^\s|\s{2,}|\s$|[\x00-\x19]|[\x7F-\x9F]|[^\x00-\xFF]
CallerInfo.Software.ManufacturerStringYesValue must be no more than 100 characters Value must not have control characters, leading, trailing or multiple embedded spaces. Content must not match regular expression: ^\s|\s{2,}|\s$|[\x00-\x19]|[\x7F-\x9F]|[^\x00-\xFF]
CallerInfo.Software.ProductStringYesValue must be no more than 100 characters Value must not have control characters, leading, trailing or multiple embedded spaces. Content must not match regular expression: ^\s|\s{2,}|\s$|[\x00-\x19]|[\x7F-\x9F]|[^\x00-\xFF]
CallerInfo.Software.VersionStringYesValue must be no more than 30 characters Value must not have control characters, leading, trailing or multiple embedded spaces. Content must not match regular expression: ^\s|\s{2,}|\s$|[\x00-\x19]|[\x7F-\x9F]|[^\x00-\xFF]
CallerInfo.UserUserYes
CallerInfo.User.IPAddressStringYesValue must be no more than 50 characters Value must not have control characters, leading, trailing or multiple embedded spaces. Content must not match regular expression: ^\s|\s{2,}|\s$|[\x00-\x19]|[\x7F-\x9F]|[^\x00-\xFF]
CallerInfo.User.LocalIDStringYesValue must be no more than 50 characters Value must not have control characters, leading, trailing or multiple embedded spaces. Content must not match regular expression: ^\s|\s{2,}|\s$|[\x00-\x19]|[\x7F-\x9F]|[^\x00-\xFF]
CallerInfo.User.NameStringYesValue must be no more than 100 characters Value must not have control characters, leading, trailing or multiple embedded spaces. Content must not match regular expression: ^\s|\s{2,}|\s$|[\x00-\x19]|[\x7F-\x9F]|[^\x00-\xFF]
CallerInfo.User.OrganizationCodeStringYesValue must be no more than 6 characters
DiplomaExamMarksList<ExamMarkInfo>Yes
DiplomaExamMarks.ComponentMarksList<ComponentMarkInfo>Yes
DiplomaExamMarks.ComponentMarks.ComponentMarkStatusStringYesValue must be an appropriate ComponentMarkStatus code value
DiplomaExamMarks.ComponentMarks.ExamSittingRefIdGuidYes
DiplomaExamMarks.ComponentMarks.FormIdStringNoValue must be no more than 6 characters Value must not have control characters, leading, trailing or multiple embedded spaces. Content must not match regular expression: ^\s|\s{2,}|\s$|[\x00-\x19]|[\x7F-\x9F]|[^\x00-\xFF]
DiplomaExamMarks.ComponentMarks.MarkFormatStringNoValue must be an appropriate MarkFormat code value
DiplomaExamMarks.ComponentMarks.MarkValueStringNoValue must be no more than 3 characters
DiplomaExamMarks.ComponentMarks.MaximumMarkStringNoValue must be no more than 3 characters Value must not have control characters, leading, trailing or multiple embedded spaces. Content must not match regular expression: ^\s|\s{2,}|\s$|[\x00-\x19]|[\x7F-\x9F]|[^\x00-\xFF]
DiplomaExamMarks.ComponentMarks.SuppliedContactNameStringNoValue must be no more than 120 characters
DiplomaExamMarks.EffectiveUtcDateTimeNo
DiplomaExamMarks.ExamMarkStatusStringYesValue must be an appropriate ExamMarkStatus code value
DiplomaExamMarks.ExamRefIdGuidYes
DiplomaExamMarks.IsDeletedBooleanYes
DiplomaExamMarks.IsRescoredBooleanYes
DiplomaExamMarks.MarkValueStringNoValue must be no more than 3 characters
DiplomaExamMarks.PASICoreVersionInt64Yes
DiplomaExamMarks.RefIdGuidYes
DiplomaExamMarks.StateProvinceIdStringYesValue must be in the form of a number between '000000001' and '999999999'


Response Fields

Full Property NameTypeRequiredOther Attributes
MultipleSubmitResponse.ResponsesList<SubmitResponse>Yes
MultipleSubmitResponse.Responses.IdStringNo
MultipleSubmitResponse.Responses.PASICoreVersionInt64No
MultipleSubmitResponse.Responses.RejectionsList<Rejection>No
MultipleSubmitResponse.Responses.Rejections.CodeStringYes
MultipleSubmitResponse.Responses.Rejections.DescriptionStringYes
See Also

Reference