IPASIService2021GetGedExamMarkAuditEvents Method Provincial Approach to Student Information API
Retrieve the audit history outlining all the changes made to a particular GED Exam Mark.

Namespace: PASI.ServiceContract
Assembly: PASI.ServiceContract (in PASI.ServiceContract.dll) Version: 9.25.26.0 (9.25.26.0)
Syntax

GedExamMarkAuditResponse GetGedExamMarkAuditEvents(
	GedExamMarkAuditRequest request
)

Parameters

request
Type: PASI.DataContract.V201602GedExamMarkAuditRequest
Contains a GED Exam Mark Reference Id (GUID) indicating the record to be returned.

Return Value

Type: GedExamMarkAuditResponse
The response contains a list of Exam Mark\Audit data for the specified Exam Mark. The audit information includes organization, user and date the record was modified.

Service Validations

The following codes can be returned from the service operation. This list also shows core alerts that could be generated as a result calling this service. These codes are in addition to the standard set of codes that can be returned defined as in the Approach to Error Reporting. Click the link for the details.

9037, 9044
Remarks

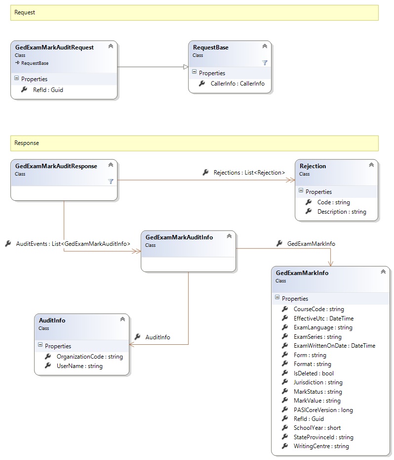
Request and Response Class Diagram



Request Fields

Full Property NameTypeRequiredOther Attributes
CallerInfoCallerInfoYes
CallerInfo.ClientMessageIDStringYesValue must be no more than 50 characters Value must not have control characters, leading, trailing or multiple embedded spaces. Content must not match regular expression: ^\s|\s{2,}|\s$|[\x00-\x19]|[\x7F-\x9F]|[^\x00-\xFF]
CallerInfo.SentUtcTimeDateTimeYes
CallerInfo.SoftwareSoftwareYes
CallerInfo.Software.BuildNumberStringYesValue must be no more than 30 characters Value must not have control characters, leading, trailing or multiple embedded spaces. Content must not match regular expression: ^\s|\s{2,}|\s$|[\x00-\x19]|[\x7F-\x9F]|[^\x00-\xFF]
CallerInfo.Software.ManufacturerStringYesValue must be no more than 100 characters Value must not have control characters, leading, trailing or multiple embedded spaces. Content must not match regular expression: ^\s|\s{2,}|\s$|[\x00-\x19]|[\x7F-\x9F]|[^\x00-\xFF]
CallerInfo.Software.ProductStringYesValue must be no more than 100 characters Value must not have control characters, leading, trailing or multiple embedded spaces. Content must not match regular expression: ^\s|\s{2,}|\s$|[\x00-\x19]|[\x7F-\x9F]|[^\x00-\xFF]
CallerInfo.Software.VersionStringYesValue must be no more than 30 characters Value must not have control characters, leading, trailing or multiple embedded spaces. Content must not match regular expression: ^\s|\s{2,}|\s$|[\x00-\x19]|[\x7F-\x9F]|[^\x00-\xFF]
CallerInfo.UserUserYes
CallerInfo.User.IPAddressStringYesValue must be no more than 50 characters Value must not have control characters, leading, trailing or multiple embedded spaces. Content must not match regular expression: ^\s|\s{2,}|\s$|[\x00-\x19]|[\x7F-\x9F]|[^\x00-\xFF]
CallerInfo.User.LocalIDStringYesValue must be no more than 50 characters Value must not have control characters, leading, trailing or multiple embedded spaces. Content must not match regular expression: ^\s|\s{2,}|\s$|[\x00-\x19]|[\x7F-\x9F]|[^\x00-\xFF]
CallerInfo.User.NameStringYesValue must be no more than 100 characters Value must not have control characters, leading, trailing or multiple embedded spaces. Content must not match regular expression: ^\s|\s{2,}|\s$|[\x00-\x19]|[\x7F-\x9F]|[^\x00-\xFF]
CallerInfo.User.OrganizationCodeStringYesValue must be no more than 6 characters
RefIdGuidYes


Response Fields

Full Property NameTypeRequiredOther Attributes
GedExamMarkAuditResponse.AuditEventsList<GedExamMarkAuditInfo>Yes
GedExamMarkAuditResponse.AuditEvents.AuditInfoAuditInfoYes
GedExamMarkAuditResponse.AuditEvents.AuditInfo.OrganizationCodeStringNo
GedExamMarkAuditResponse.AuditEvents.AuditInfo.UserNameStringNo
GedExamMarkAuditResponse.AuditEvents.GedExamMarkInfoGedExamMarkInfoYes
GedExamMarkAuditResponse.AuditEvents.GedExamMarkInfo.CourseCodeStringYesValue must be 7 characters
GedExamMarkAuditResponse.AuditEvents.GedExamMarkInfo.EffectiveUtcDateTimeNo
GedExamMarkAuditResponse.AuditEvents.GedExamMarkInfo.ExamLanguageStringNoValue must be an appropriate LanguageOfExam code value
GedExamMarkAuditResponse.AuditEvents.GedExamMarkInfo.ExamSeriesStringNoValue must be an appropriate ExamSeries code value
GedExamMarkAuditResponse.AuditEvents.GedExamMarkInfo.ExamWrittenOnDateDateTimeNo
GedExamMarkAuditResponse.AuditEvents.GedExamMarkInfo.FormStringNoValue must be no more than 6 characters Value must not have control characters, leading, trailing or multiple embedded spaces. Content must not match regular expression: ^\s|\s{2,}|\s$|[\x00-\x19]|[\x7F-\x9F]|[^\x00-\xFF]
GedExamMarkAuditResponse.AuditEvents.GedExamMarkInfo.FormatStringNoValue must be an appropriate GEDTestFormat code value
GedExamMarkAuditResponse.AuditEvents.GedExamMarkInfo.IsDeletedBooleanNo
GedExamMarkAuditResponse.AuditEvents.GedExamMarkInfo.JurisdictionStringNoValue must be an appropriate GEDJurisdiction code value
GedExamMarkAuditResponse.AuditEvents.GedExamMarkInfo.MarkStatusStringNoValue must be an appropriate GEDExamMarkStatus code value
GedExamMarkAuditResponse.AuditEvents.GedExamMarkInfo.MarkValueStringNoValue must be no more than 3 characters
GedExamMarkAuditResponse.AuditEvents.GedExamMarkInfo.PASICoreVersionInt64Yes
GedExamMarkAuditResponse.AuditEvents.GedExamMarkInfo.RefIdGuidYes
GedExamMarkAuditResponse.AuditEvents.GedExamMarkInfo.SchoolYearInt16YesValue must be between 1900 and 2100
GedExamMarkAuditResponse.AuditEvents.GedExamMarkInfo.StateProvinceIdStringNoValue must be in the form of a number between '000000001' and '999999999'
GedExamMarkAuditResponse.AuditEvents.GedExamMarkInfo.WritingCentreStringNoValue must be a valid organization code (e.g. s.1312).
GedExamMarkAuditResponse.RejectionsList<Rejection>No
GedExamMarkAuditResponse.Rejections.CodeStringYes
GedExamMarkAuditResponse.Rejections.DescriptionStringYes
See Also

Reference