IPASIService2020GetSchoolInformation Method Provincial Approach to Student Information API
This service operation will retrieve school information that matches the school code(s) provided in the request.

Namespace: PASI.ServiceContract
Assembly: PASI.ServiceContract (in PASI.ServiceContract.dll) Version: 9.25.26.0 (9.25.26.0)
Syntax

List<SchoolInformationResponse> GetSchoolInformation(
	SchoolInformationRequest request
)

Parameters

request
Type: PASI.DataContract.V201204SchoolInformationRequest
An instance of the SchoolInformationRequest data contract.

Return Value

Type: ListSchoolInformationResponse
SchoolInformationResponse class which contains information about the school(s) on which the school code(s) had matched on the request.

Service Validations

The following codes can be returned from the service operation. This list also shows core alerts that could be generated as a result calling this service. These codes are in addition to the standard set of codes that can be returned defined as in the Approach to Error Reporting. Click the link for the details.

No additional errors for this service.
Remarks

This service is intended to be used during the data synchronization process using the IsDataAvailable service. See the Expected Versions section for important details on how this service will return data.

This service operation will retrieve school information that matches the school code(s) provided in the request. The operation takes in a list of school codes as part of the SchoolInformationRequest data contract and returns a list of SchoolInformationResult data contract containing the 'Status' and the School Information for each requested school code. School information such as Name, Status, School Authority Code, Addresses, and Phone Number etc is returned in the response.

The Status property will indicate (for each school code requested) whether school data is available. This property will return a DataAvailabilityStatus.Normal if a school was found or DataAvailabilityStatus.Unknown if no data was found.

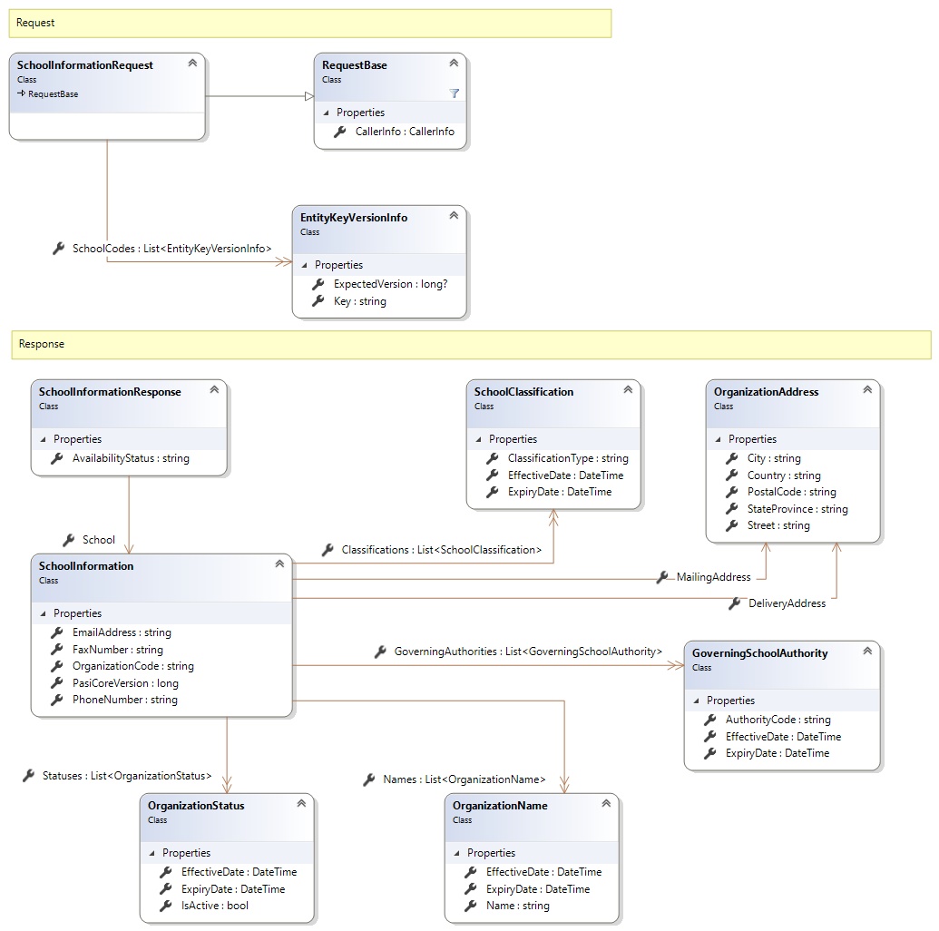
Request and Response Class Diagram



Request Fields

Full Property NameTypeRequiredOther Attributes
CallerInfoCallerInfoYes
CallerInfo.ClientMessageIDStringYesValue must be no more than 50 characters Value must not have control characters, leading, trailing or multiple embedded spaces. Content must not match regular expression: ^\s|\s{2,}|\s$|[\x00-\x19]|[\x7F-\x9F]|[^\x00-\xFF]
CallerInfo.SentUtcTimeDateTimeYes
CallerInfo.SoftwareSoftwareYes
CallerInfo.Software.BuildNumberStringYesValue must be no more than 30 characters Value must not have control characters, leading, trailing or multiple embedded spaces. Content must not match regular expression: ^\s|\s{2,}|\s$|[\x00-\x19]|[\x7F-\x9F]|[^\x00-\xFF]
CallerInfo.Software.ManufacturerStringYesValue must be no more than 100 characters Value must not have control characters, leading, trailing or multiple embedded spaces. Content must not match regular expression: ^\s|\s{2,}|\s$|[\x00-\x19]|[\x7F-\x9F]|[^\x00-\xFF]
CallerInfo.Software.ProductStringYesValue must be no more than 100 characters Value must not have control characters, leading, trailing or multiple embedded spaces. Content must not match regular expression: ^\s|\s{2,}|\s$|[\x00-\x19]|[\x7F-\x9F]|[^\x00-\xFF]
CallerInfo.Software.VersionStringYesValue must be no more than 30 characters Value must not have control characters, leading, trailing or multiple embedded spaces. Content must not match regular expression: ^\s|\s{2,}|\s$|[\x00-\x19]|[\x7F-\x9F]|[^\x00-\xFF]
CallerInfo.UserUserYes
CallerInfo.User.IPAddressStringYesValue must be no more than 50 characters Value must not have control characters, leading, trailing or multiple embedded spaces. Content must not match regular expression: ^\s|\s{2,}|\s$|[\x00-\x19]|[\x7F-\x9F]|[^\x00-\xFF]
CallerInfo.User.LocalIDStringYesValue must be no more than 50 characters Value must not have control characters, leading, trailing or multiple embedded spaces. Content must not match regular expression: ^\s|\s{2,}|\s$|[\x00-\x19]|[\x7F-\x9F]|[^\x00-\xFF]
CallerInfo.User.NameStringYesValue must be no more than 100 characters Value must not have control characters, leading, trailing or multiple embedded spaces. Content must not match regular expression: ^\s|\s{2,}|\s$|[\x00-\x19]|[\x7F-\x9F]|[^\x00-\xFF]
CallerInfo.User.OrganizationCodeStringYesValue must be no more than 6 characters
SchoolCodesList<EntityKeyVersionInfo>Yes
SchoolCodes.ExpectedVersionNullable`1No
SchoolCodes.KeyStringYes


Response Fields

Full Property NameTypeRequiredOther Attributes
List<SchoolInformationResponse>List<SchoolInformationResponse>No
List<SchoolInformationResponse>.AvailabilityStatusStringNo
List<SchoolInformationResponse>.SchoolSchoolInformationNo
List<SchoolInformationResponse>.School.ClassificationsList<SchoolClassification>No
List<SchoolInformationResponse>.School.Classifications.ClassificationTypeStringYesValue must be an appropriate SchoolClassificationType code value
List<SchoolInformationResponse>.School.Classifications.EffectiveDateDateTimeYes
List<SchoolInformationResponse>.School.Classifications.ExpiryDateDateTimeYes
List<SchoolInformationResponse>.School.DeliveryAddressOrganizationAddressNo
List<SchoolInformationResponse>.School.DeliveryAddress.CityStringNoValue must be no more than 60 characters Value must not have control characters, leading, trailing or multiple embedded spaces. Content must not match regular expression: ^\s|\s{2,}|\s$|[\x00-\x19]|[\x7F-\x9F]|[^\x00-\xFF]
List<SchoolInformationResponse>.School.DeliveryAddress.CountryStringYesValue must be no more than 60 characters Value must not have control characters, leading, trailing or multiple embedded spaces. Content must not match regular expression: ^\s|\s{2,}|\s$|[\x00-\x19]|[\x7F-\x9F]|[^\x00-\xFF]
List<SchoolInformationResponse>.School.DeliveryAddress.PostalCodeStringNoValue must be no more than 15 characters Value must not have control characters, leading, trailing or multiple embedded spaces. Content must not match regular expression: ^\s|\s{2,}|\s$|[\x00-\x19]|[\x7F-\x9F]|[^\x00-\xFF]
List<SchoolInformationResponse>.School.DeliveryAddress.StateProvinceStringNoValue must be no more than 20 characters Value must not have control characters, leading, trailing or multiple embedded spaces. Content must not match regular expression: ^\s|\s{2,}|\s$|[\x00-\x19]|[\x7F-\x9F]|[^\x00-\xFF]
List<SchoolInformationResponse>.School.DeliveryAddress.StreetStringYesValue must be no more than 140 characters Value must not have control characters, leading, trailing or multiple embedded spaces. Value must not contain empty lines and each line must be delimited with a carriage return and line feed. Content must not match regular expression: [\x00-\x08]|[\x0E-\x19]|[\x7F-\x9F]|[^\x00-\xFF]|(^|\n)\s*\r|\n\s*(\r|$)|[^\r]\n|\r[^\n]
List<SchoolInformationResponse>.School.EmailAddressStringNo
List<SchoolInformationResponse>.School.FaxNumberStringNo
List<SchoolInformationResponse>.School.GoverningAuthoritiesList<GoverningSchoolAuthority>Yes
List<SchoolInformationResponse>.School.GoverningAuthorities.AuthorityCodeStringYesValue must be in the form of a number between '0001' and '9999'
List<SchoolInformationResponse>.School.GoverningAuthorities.EffectiveDateDateTimeYes
List<SchoolInformationResponse>.School.GoverningAuthorities.ExpiryDateDateTimeYes
List<SchoolInformationResponse>.School.MailingAddressOrganizationAddressNo
List<SchoolInformationResponse>.School.MailingAddress.CityStringNoValue must be no more than 60 characters Value must not have control characters, leading, trailing or multiple embedded spaces. Content must not match regular expression: ^\s|\s{2,}|\s$|[\x00-\x19]|[\x7F-\x9F]|[^\x00-\xFF]
List<SchoolInformationResponse>.School.MailingAddress.CountryStringYesValue must be no more than 60 characters Value must not have control characters, leading, trailing or multiple embedded spaces. Content must not match regular expression: ^\s|\s{2,}|\s$|[\x00-\x19]|[\x7F-\x9F]|[^\x00-\xFF]
List<SchoolInformationResponse>.School.MailingAddress.PostalCodeStringNoValue must be no more than 15 characters Value must not have control characters, leading, trailing or multiple embedded spaces. Content must not match regular expression: ^\s|\s{2,}|\s$|[\x00-\x19]|[\x7F-\x9F]|[^\x00-\xFF]
List<SchoolInformationResponse>.School.MailingAddress.StateProvinceStringNoValue must be no more than 20 characters Value must not have control characters, leading, trailing or multiple embedded spaces. Content must not match regular expression: ^\s|\s{2,}|\s$|[\x00-\x19]|[\x7F-\x9F]|[^\x00-\xFF]
List<SchoolInformationResponse>.School.MailingAddress.StreetStringYesValue must be no more than 140 characters Value must not have control characters, leading, trailing or multiple embedded spaces. Value must not contain empty lines and each line must be delimited with a carriage return and line feed. Content must not match regular expression: [\x00-\x08]|[\x0E-\x19]|[\x7F-\x9F]|[^\x00-\xFF]|(^|\n)\s*\r|\n\s*(\r|$)|[^\r]\n|\r[^\n]
List<SchoolInformationResponse>.School.NamesList<OrganizationName>Yes
List<SchoolInformationResponse>.School.Names.EffectiveDateDateTimeYes
List<SchoolInformationResponse>.School.Names.ExpiryDateDateTimeYes
List<SchoolInformationResponse>.School.Names.NameStringYes
List<SchoolInformationResponse>.School.OrganizationCodeStringYesValue must be in the form of a number between '0001' and '9999'
List<SchoolInformationResponse>.School.PasiCoreVersionInt64Yes
List<SchoolInformationResponse>.School.PhoneNumberStringNo
List<SchoolInformationResponse>.School.StatusesList<OrganizationStatus>Yes
List<SchoolInformationResponse>.School.Statuses.EffectiveDateDateTimeYes
List<SchoolInformationResponse>.School.Statuses.ExpiryDateDateTimeYes
List<SchoolInformationResponse>.School.Statuses.IsActiveBooleanYes
See Also

Reference