IPASIService2021SubmitDiplomaExamSitting Method Provincial Approach to Student Information API
This service is used to add, update and delete Diploma Exam Sittings. Diploma Exam Sittings describe the time and place where students may write a specific exam.

Namespace: PASI.ServiceContract
Assembly: PASI.ServiceContract (in PASI.ServiceContract.dll) Version: 9.25.26.0 (9.25.26.0)
Syntax

SubmitResponse SubmitDiplomaExamSitting(
	SubmitDiplomaExamSittingRequest request
)

Parameters

request
Type: PASI.DataContract.V201602SubmitDiplomaExamSittingRequest

Return Value

Type: SubmitResponse
The ReferenceID (Id), PASICoreVersion (if successful) and any validation rules that have failed (Rejections).

Service Validations

The following codes can be returned from the service operation. This list also shows core alerts that could be generated as a result calling this service. These codes are in addition to the standard set of codes that can be returned defined as in the Approach to Error Reporting. Click the link for the details.

9019, 9023, 9045, 40417, 40418, 40419, 40420, 40422, 40424, 40426, 40427, 40428, 40434, 40506, 40527, 40528, 40529, 40543, 40551, 48035
Remarks

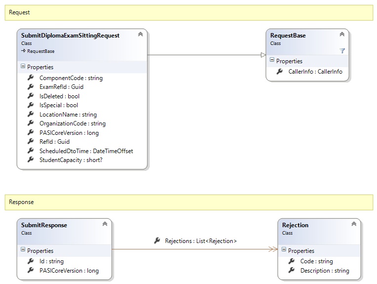
Request and Response Class Diagram



Request Fields

Full Property NameTypeRequiredOther Attributes
CallerInfoCallerInfoYes
CallerInfo.ClientMessageIDStringYesValue must be no more than 50 characters Value must not have control characters, leading, trailing or multiple embedded spaces. Content must not match regular expression: ^\s|\s{2,}|\s$|[\x00-\x19]|[\x7F-\x9F]|[^\x00-\xFF]
CallerInfo.SentUtcTimeDateTimeYes
CallerInfo.SoftwareSoftwareYes
CallerInfo.Software.BuildNumberStringYesValue must be no more than 30 characters Value must not have control characters, leading, trailing or multiple embedded spaces. Content must not match regular expression: ^\s|\s{2,}|\s$|[\x00-\x19]|[\x7F-\x9F]|[^\x00-\xFF]
CallerInfo.Software.ManufacturerStringYesValue must be no more than 100 characters Value must not have control characters, leading, trailing or multiple embedded spaces. Content must not match regular expression: ^\s|\s{2,}|\s$|[\x00-\x19]|[\x7F-\x9F]|[^\x00-\xFF]
CallerInfo.Software.ProductStringYesValue must be no more than 100 characters Value must not have control characters, leading, trailing or multiple embedded spaces. Content must not match regular expression: ^\s|\s{2,}|\s$|[\x00-\x19]|[\x7F-\x9F]|[^\x00-\xFF]
CallerInfo.Software.VersionStringYesValue must be no more than 30 characters Value must not have control characters, leading, trailing or multiple embedded spaces. Content must not match regular expression: ^\s|\s{2,}|\s$|[\x00-\x19]|[\x7F-\x9F]|[^\x00-\xFF]
CallerInfo.UserUserYes
CallerInfo.User.IPAddressStringYesValue must be no more than 50 characters Value must not have control characters, leading, trailing or multiple embedded spaces. Content must not match regular expression: ^\s|\s{2,}|\s$|[\x00-\x19]|[\x7F-\x9F]|[^\x00-\xFF]
CallerInfo.User.LocalIDStringYesValue must be no more than 50 characters Value must not have control characters, leading, trailing or multiple embedded spaces. Content must not match regular expression: ^\s|\s{2,}|\s$|[\x00-\x19]|[\x7F-\x9F]|[^\x00-\xFF]
CallerInfo.User.NameStringYesValue must be no more than 100 characters Value must not have control characters, leading, trailing or multiple embedded spaces. Content must not match regular expression: ^\s|\s{2,}|\s$|[\x00-\x19]|[\x7F-\x9F]|[^\x00-\xFF]
CallerInfo.User.OrganizationCodeStringYesValue must be no more than 6 characters
ComponentCodeStringYesValue must be no more than 6 characters Value must not have control characters, leading, trailing or multiple embedded spaces. Content must not match regular expression: ^\s|\s{2,}|\s$|[\x00-\x19]|[\x7F-\x9F]|[^\x00-\xFF]
ExamRefIdGuidYes
IsDeletedBooleanYes
IsSpecialBooleanYes
LocationNameStringNoValue must be no more than 120 characters Value must not have control characters, leading, trailing or multiple embedded spaces. Content must not match regular expression: ^\s|\s{2,}|\s$|[\x00-\x19]|[\x7F-\x9F]|[^\x00-\xFF]
OrganizationCodeStringNoValue must be a valid organization code (e.g. s.1312).
PASICoreVersionInt64Yes
RefIdGuidYes
ScheduledDtoTimeDateTimeOffsetNo
StudentCapacityNullable`1NoValue must be between 0 and 32767


Response Fields

Full Property NameTypeRequiredOther Attributes
SubmitResponse.IdStringNo
SubmitResponse.PASICoreVersionInt64No
SubmitResponse.RejectionsList<Rejection>No
SubmitResponse.Rejections.CodeStringYes
SubmitResponse.Rejections.DescriptionStringYes
See Also

Reference