Ministry only service. This service is used to submit or update a diploma exam rescore request.
Namespace: PASI.ServiceContract
Assembly: PASI.ServiceContract (in PASI.ServiceContract.dll) Version: 9.25.26.0 (9.25.26.0)
Syntax
DiplomaExamRescoreResponse SubmitDiplomaExamRescoreRequest( DiplomaExamRescoreRequest request )
Parameters
- request
- Type: PASI.DataContract.SystemDiplomaExamRescoreRequest
Contains all the information needed to submit a diploma exam rescore request.
Return Value
Type: DiplomaExamRescoreResponseThe PASI Core version and the reference id for the exam rescore request
Service Validations
The following codes can be returned from the service operation. This list also shows core alerts that could be generated as a result calling this service. These codes are in addition to the standard set of codes that can be returned defined as in the Approach to Error Reporting. Click the link for the details.
9019, 9023, 62011, 62012, 62013, 62014, 62015, 62016, 62017, 62018Remarks
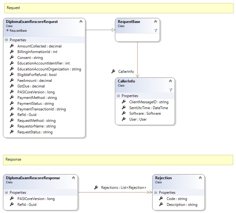
Request and Response Class Diagram

Request Fields
| Full Property Name | Type | Required | Other Attributes |
|---|---|---|---|
| AmountCollected | Decimal | Yes | Decimal number must have precision of at most 7 and scale of at most 2 Value must be greater than or equal to 0 Value must be less than or equal to 99999.99 |
| BillingInformationId | Int32 | Yes | |
| CallerInfo | CallerInfo | Yes | |
| CallerInfo.ClientMessageID | String | Yes | Value must be no more than 50 characters Value must not have control characters, leading, trailing or multiple embedded spaces. Content must not match regular expression: ^\s|\s{2,}|\s$|[\x00-\x19]|[\x7F-\x9F]|[^\x00-\xFF] |
| CallerInfo.SentUtcTime | DateTime | Yes | |
| CallerInfo.Software | Software | Yes | |
| CallerInfo.Software.BuildNumber | String | Yes | Value must be no more than 30 characters Value must not have control characters, leading, trailing or multiple embedded spaces. Content must not match regular expression: ^\s|\s{2,}|\s$|[\x00-\x19]|[\x7F-\x9F]|[^\x00-\xFF] |
| CallerInfo.Software.Manufacturer | String | Yes | Value must be no more than 100 characters Value must not have control characters, leading, trailing or multiple embedded spaces. Content must not match regular expression: ^\s|\s{2,}|\s$|[\x00-\x19]|[\x7F-\x9F]|[^\x00-\xFF] |
| CallerInfo.Software.Product | String | Yes | Value must be no more than 100 characters Value must not have control characters, leading, trailing or multiple embedded spaces. Content must not match regular expression: ^\s|\s{2,}|\s$|[\x00-\x19]|[\x7F-\x9F]|[^\x00-\xFF] |
| CallerInfo.Software.Version | String | Yes | Value must be no more than 30 characters Value must not have control characters, leading, trailing or multiple embedded spaces. Content must not match regular expression: ^\s|\s{2,}|\s$|[\x00-\x19]|[\x7F-\x9F]|[^\x00-\xFF] |
| CallerInfo.User | User | Yes | |
| CallerInfo.User.IPAddress | String | Yes | Value must be no more than 50 characters Value must not have control characters, leading, trailing or multiple embedded spaces. Content must not match regular expression: ^\s|\s{2,}|\s$|[\x00-\x19]|[\x7F-\x9F]|[^\x00-\xFF] |
| CallerInfo.User.LocalID | String | Yes | Value must be no more than 50 characters Value must not have control characters, leading, trailing or multiple embedded spaces. Content must not match regular expression: ^\s|\s{2,}|\s$|[\x00-\x19]|[\x7F-\x9F]|[^\x00-\xFF] |
| CallerInfo.User.Name | String | Yes | Value must be no more than 100 characters Value must not have control characters, leading, trailing or multiple embedded spaces. Content must not match regular expression: ^\s|\s{2,}|\s$|[\x00-\x19]|[\x7F-\x9F]|[^\x00-\xFF] |
| CallerInfo.User.OrganizationCode | String | Yes | Value must be no more than 6 characters |
| Consent | String | Yes | Value must be an appropriate ConsentReceived code value |
| EducationAccountIdentifier | Int32 | Yes | |
| EducationAccountOrganization | String | No | Value must be a valid organization code (e.g. s.1312). |
| EligibleForRefund | Boolean | Yes | |
| FeeAmount | Decimal | Yes | Decimal number must have precision of at most 7 and scale of at most 2 Value must be greater than or equal to 0 Value must be less than or equal to 99999.99 |
| GstDue | Decimal | Yes | Decimal number must have precision of at most 7 and scale of at most 2 Value must be greater than or equal to 0 Value must be less than or equal to 99999.99 |
| PASICoreVersion | Int64 | Yes | |
| PaymentMethod | String | No | Value must be an appropriate RescorePaymentReceivedMethod code value |
| PaymentStatus | String | Yes | Value must be an appropriate RescorePaymentStatus code value |
| PaymentTransactionId | String | No | |
| RefId | Guid | Yes | |
| RequestMethod | String | Yes | Value must be an appropriate RescoreRequestReceivedMethod code value |
| RequestorName | String | Yes | |
| RequestStatus | String | Yes | Value must be an appropriate RescoreRequestStatus code value |
Response Fields
| Full Property Name | Type | Required | Other Attributes |
|---|---|---|---|
| DiplomaExamRescoreResponse.PASICoreVersion | Int64 | Yes | |
| DiplomaExamRescoreResponse.RefId | Guid | Yes | |
| DiplomaExamRescoreResponse.Rejections | List<Rejection> | No | |
| DiplomaExamRescoreResponse.Rejections.Code | String | Yes | |
| DiplomaExamRescoreResponse.Rejections.Description | String | Yes |
See Also